Anuncio

Colapsar
No hay anuncio todavía.

Intelligent Lookup DataSphere

Colapsar
X
 
  • Filtrar
  • Tiempo
  • Mostrar
Limpiar Todo
nuevos mensajes

  • Intelligent Lookup DataSphere

    Hola a todos,

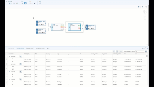
    soy nuevo en este mundo de DataSphere, alguno sabe cuál sería la utilidad real de utilizar la opción Intelligent Lookup en lugar de utilizar una Vista SQL o Vista gráfica?

    Archivos Adjuntos
Trabajando...
X