Hola,

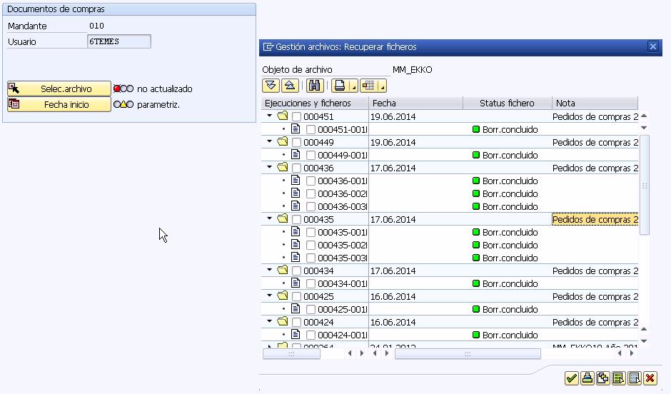
Me encuentro en la situación que tengo el elemento de compras y lo debo recuperar tras el archivado. Alguien me podria confirmar que se hace dentro de la transacción SARA --> Sist. archivo --> recuperar ficheros ?

Una vez dentro para el elemento MM_EKKO me aparece los elementos archivados pero también estan marcados como borrado de la siguiente manera:


Alguien me puede decir si lo puedo recuperar?

Gracias de antemano

Un saludo
Archivos Adjuntos