Anuncio

Colapsar
No hay anuncio todavía.

Paquetes de mantenimiento de hojas de ruta?

Colapsar
X
 
  • Filtrar
  • Tiempo
  • Mostrar
Limpiar Todo
nuevos mensajes

  • Paquetes de mantenimiento de hojas de ruta?

    Hola, favor ayuda para saber cómo generar listado en forma de matriz (filas/columnas) para trabajar en Excel, que tenga los paquetes de mantenimiento de varias hojas de ruta/operaciones.
    Las transacciones IA09, IA10, IA17 no me sirven porque no generan la información en forma de matriz.
    Mil gracias.

  • #2
    Hola,

    si no sabes ABAP, has probado con Quick Viewer? o realizar un query con sq01?

    Comentario


    • #3
      Originalmente publicado por koken Ver Mensaje
      Hola,

      si no sabes ABAP, has probado con Quick Viewer? o realizar un query con sq01?
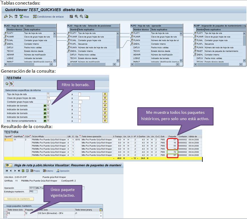
      Hola koken, gracias por tu respuesta-ayuda; he intentado con Quick Viewer vinculando las siguientes tablas en su orden: PLKO, PLAS, PLPO y PLWP.
      Enlaces:
      PLKO<-->PLAS: PLNTY, PLNNR, PLNAL, ZAEHL.
      PLAS<-->PLPO: PLNTY, PLNNR, PLNKN.
      PLPO<-->PLWP: PLNTY, PLNNR.
      Excluyo lo que tiene indicador de borrado, pero no encuentro cómo excluir los paquetes de mantenimiento históricos (borrados), pues el listado me los muestra todos (borrados y activos). Ver adjunto.
      ¿Hay alguna forma de resolverlo a través de Quick Viewer o de otra forma?
      Archivos Adjuntos

      Comentario

      Trabajando...
      X